Стокс Купить Справка Контакты

Стокс — простая программа для гидравлического расчёта кольцевых и тупиковых сетей трубопроводов

Инженерные расчёты Скачать

Версия 26.02.1 · Варианты загрузки
Для работы требуется Windows 7/8/10/11 с .NET Framework 4.5.2 или новее.

Бесплатная лицензия Платная лицензия
Гидравлический расчёт газопроводов Низкого, среднего и высокого давления по СП 42-101-2003, пп. 3.27, 3.28, 3.36 (до 1,2 МПа)
Гидравлический расчёт водопроводов Наружные сети ХВС по СП 399.1325800.2018, прил. А
Прочие типы трубопроводов См. границы применимости в справке
Подбор диаметров труб
подробнее про автоподбор диаметров
Расчёт тупиковых сетей
Расчёт кольцевых сетей
в т.ч. несколько колец
Расчёт сетей с несколькими источниками
Максимальное количество объектов в схеме

25

подробнее про ограничения

комфортная работа до ~2000
Цена

0 q

от 7 000 q

СКАЧАТЬ КУПИТЬ

Последние изменения

25.02.2026 Версия 26.02.1

Теперь можно прокладывать несколько труб к потребителям и соединять потребителей друг с другом.
+много мелких изменений и исправлений.

11.01.2026 Версия 26.01.1

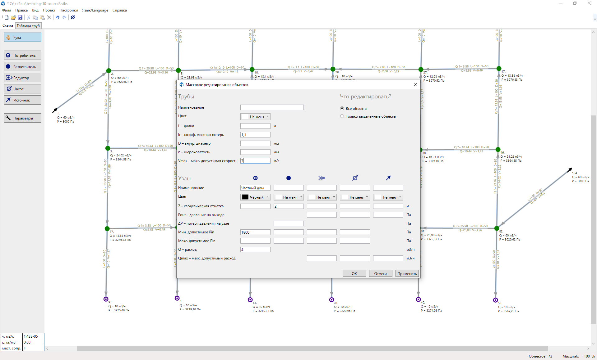
Доработки окна массового редактирования.
Более насыщенные цвета объектов.

21.06.2025 Версия 25.06.1 beta

Экспериментальная сборка Стокса для расчёта систем водяного пожаротушения
Отличия от обычной версии: К-факторы в свойствах потребителей; ζ – коэфф. местных сопротивлений в свойствах труб.

06.03.2025 Версия 25.03.1

Настройка размера шрифта подписей объектов.
+мелкие улучшения.

03.02.2025 Версия 25.02.1

Расчёты λ по СП 399.1325800.2018 (прил. А) и по формуле Колбрука-Уайта.
Настройка учёта окружающего воздуха.
Поиск объекта по id.
+много мелких изменений.

26.09.2024 Версия 24.09.2

fix: исправлена ошибка в автоподборе диаметров в схемах с редукторами и насосами.

18.09.2024 Версия 24.09.1

Автоматическая длина труб.
Названия узлов в табл. труб.
Lсумм в таблице параметров.

01.03.2024 Версия 24.03.1

Добавлен экспорт в PNG
+исправления ошибок

26.01.2024 Версия 24.01.2

fix: разветвителям мог ошибочно проставляться ∆P = 500 Па